作业Dashboard监控
简介
Geaflow-dashboard为Geaflow提供作业级别的监控页面,可以轻松地通过dashboard查看作业的以下信息:
- 作业的健康度(Container和Worker活跃度)
- 作业的进度(Pipeline和Cycle信息)
- 作业各个组件的实时日志
- 作业各个组件的进程指标
- 作业各个组件的火焰图
- 作业各个组件的Thread Dump
如何访问页面
当作业运行在k8s集群中时,可以通过master的service对外暴露HTTP服务,直接通过service进行访问即可。 在本地或开发环境,也可以直接通过kubectl port-forward指令来直接映射到master pod的端口。
以minikube为例
- 将作业部署到minikube中,部署作业方式参考快速上手。
- 打开minikube-dashboard,找到master的pod名称(或者在终端中输入以下命令获取)。
kubectl get pods
3. 打开终端,输入以下命令,即可将pod容器内的8090端口映射到localhost的本机8090端口。
请将 ${your-master-pod-name} 替换为你自己的pod名称
kubectl port-forward ${your-master-pod-name} 8090:8090
- 打开浏览器,访问localhost:8090即可打开页面。
功能介绍
Overview
Overview页面会展示整个作业的健康状态。你可以在这里查看container和driver是否都在正常运行。
除此之外,Overview页面也会展示作业的Pipeline列表。

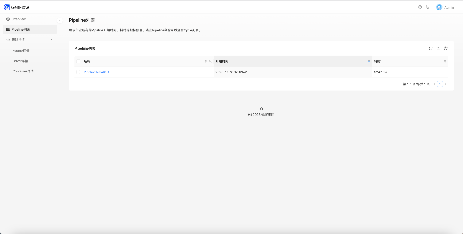
Pipeline列表
也可以通过侧边栏的Pipeline菜单进入页面。页面包括作业的每一项Pipeline的名称、开始时间和耗时。 耗时为0表示该Pipeline已开始执行,但尚未完成。

Cycle列表
点击Pipeline名称可以进入二级菜单,查看当前Pipeline下所有的Cycle列表的各项信息。

作业组件详情
可以查看作业的各个组件(包括master、driver、container)的各项信息。 可以通过侧边栏的菜单进行访问。
其中Driver详情展示所有driver的基础信息。Container详情展示所有Container的基础信息。

组件运行时详情
通过点击左边栏的Master详情,或者通过点击Driver/Container详情中的组件名称,可以跳转到组件的运行时页面。 在运行时页面中,可以查看和操作以下内容。
- 查看容器的进程指标

- 查看实时的日志。这里以master为例介绍其中的日志文件。
- master.log:Master的java主进程日志。
- master.log.1 / master.log.2:Master的java主进程日志备份。
- agent.log:Master的agent服务日志。
- geaflow.log:进入容器后的shell启动脚本日志。

- 对进程进行CPU/ALLOC分析,生成火焰图。 火焰图分析类型可选择CPU或ALLOC,单次最多分析60秒,最多保留10份历史记录。

- 对进程进行Thread Dump。保留最新一次dump的结果。

- 查看进程的所有配置项(仅master拥有此页面)

其他功能
列表排序与查询
部分列表的列可以进行排序和查询。
查询时,点击“搜索”标识,输入关键字,点击“搜索”按钮即可。
重置时,点击“重置”按钮,列表会重新刷新。

本地化
页面支持中英文切换,点击右上角的“文A”图标,即可选择语言。
